What You Can Do With This Unit - Panasonic Hx-A100 Basic Operating Instructions Manual

Wearable camera
Hide thumbs Also See for HX-A100:
Table of Contents

Advertisement

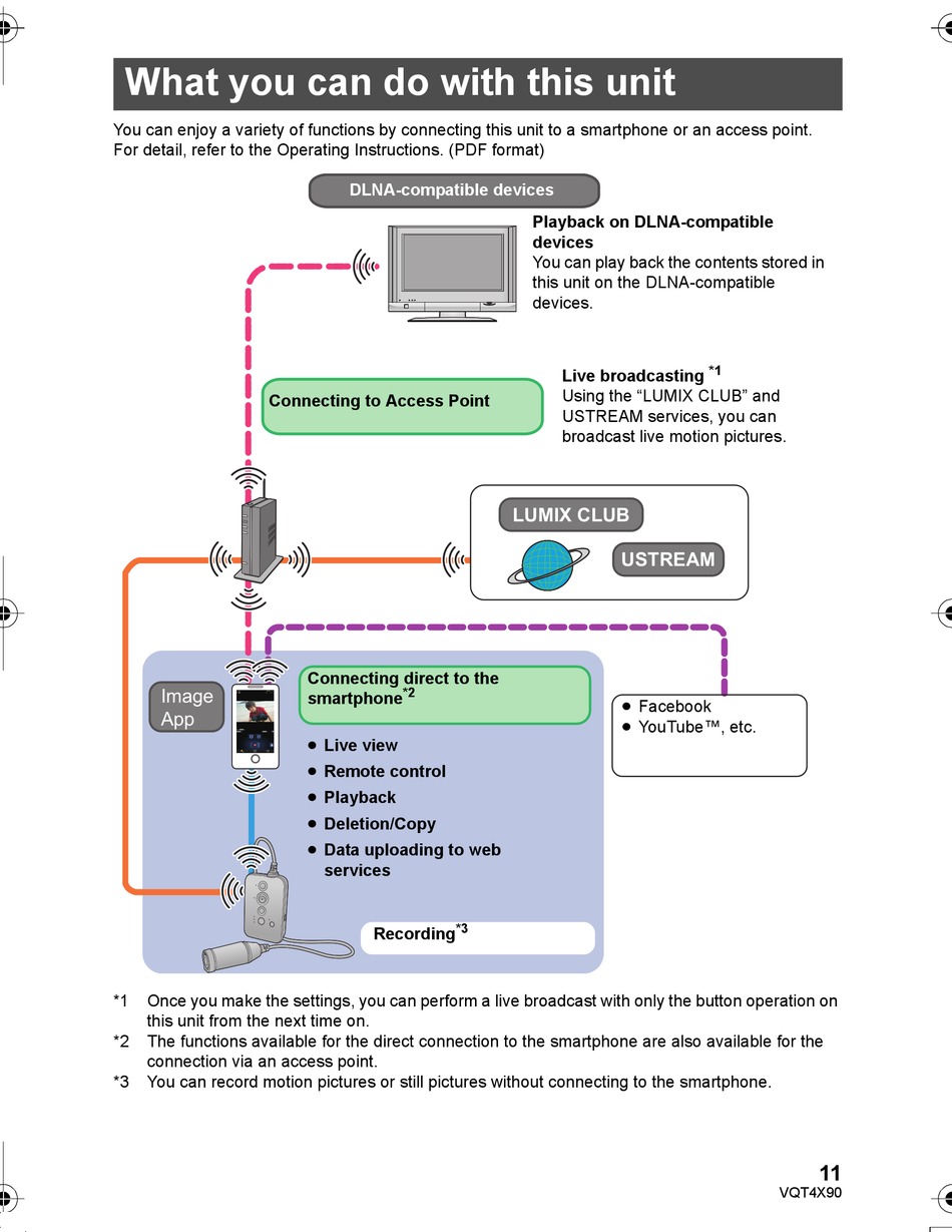
What you can do with this unit

You can enjoy a variety of functions by connecting this unit to a smartphone or an access point.
For detail, refer to the Operating Instructions. (PDF format)
Image
App
XXXXX
XXXXX
XXXXX
*1
Once you make the settings, you can perform a live broadcast with only the button operation on
this unit from the next time on.
*2
The functions available for the direct connection to the smartphone are also available for the
connection via an access point.
*3
You can record motion pictures or still pictures without connecting to the smartphone.
DLNA-compatible devices
Connecting to Access Point
Connecting direct to the
*2
smartphone
≥ Live view
≥ Remote control
≥ Playback
≥ Deletion/Copy
≥ Data uploading to web
services
Recording
Playback on DLNA-compatible
devices
You can play back the contents stored in
this unit on the DLNA-compatible
devices.
Live broadcasting
Using the "LUMIX CLUB" and
USTREAM services, you can
broadcast live motion pictures.
LUMIX CLUB
*3
*1
USTREAM
≥ Facebook
≥ YouTube™, etc.
11
VQT4X90

Hide quick links:

Advertisement

Table of Contents
loading
Need help?

Need help?

Do you have a question about the HX-A100 and is the answer not in the manual?

This manual is also suitable for:

Hx-a100gn

Table of Contents